[USG Flex H] - Wrong SNMP Value for CPU Core 3/4 (FastPath dedicated CPUs)
 
             Ally Member
  Ally Member 
         
         
             
         Hello everyone,
I have an USG Flex 200HP and I'm using SNMP Protocol for create an usage dashboard in Home Assistant.
I've successfully read the CPU Load counter, but seems that for the Core 3 and Core 4 I show always 100% load, instead a lower values.
The OID is:
- CPU Core 3: 1.3.6.1.2.1.25.3.3.1.2.196610
- CPU Core 4: 1.3.6.1.2.1.25.3.3.1.2.196611
Can you give me some explanation about this?
Thank you
All Replies
- 
            Hi @Maverick87 May I know if core 3 & 4 always 100% load if you polling these OIDs? Update: The design of USG FLEX H (fastpath) leads the public mib of the CPU usage gets the wrong info. Please use our private mib file to get the correct info. Zyxel Melen0
- 
            Hi @Zyxel_Melen , Yes, if you poll these OID: - CPU Core 3: 1.3.6.1.2.1.25.3.3.1.2.196610
- CPU Core 4: 1.3.6.1.2.1.25.3.3.1.2.196611
 The CPU Core is always 100% There are also the OID for Core 1 and Core 2 (I think "slow path") and in this case the values are correct: - CPU Core 1: 1.3.6.1.2.1.25.3.3.1.2.196608
- CPU Core 2: 1.3.6.1.2.1.25.3.3.1.2.196609
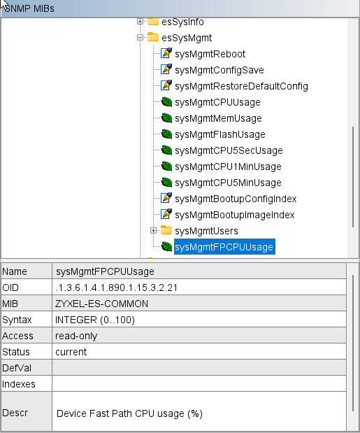
 I know that there is the CPU Usage but is a cumulative CPU Load, instead I'm curious to have (if possible) the separated CPU Load (also because in the Maintenance GUI I have the CPU Load per core and in this case the values are correct — CPU Core 3-4 are the real values not always 100%). Seems that you have also the CPU Usage for Fast Path (sysMgmtFPCPUUsage) on the private MIB, but also in this case, the information is cumulative and not splitted by Core. Can you correct the values on the CPU Core Fast Path? These OID: - CPU Core 3: 1.3.6.1.2.1.25.3.3.1.2.196610
- CPU Core 4: 1.3.6.1.2.1.25.3.3.1.2.196611
 Thank you 0
- 
            Hi @Maverick87 Thanks for your update. Let us check what we can improve here. I will keep you posted. Zyxel Melen1
- 
            Hi @Maverick87 Currently the fast path CPU usage can be checked by the private MIB sysMgmtFPCPUUsage. This OID will provide the average of the fast path CPU (core 3, 4) usage. Zyxel Melen0
- 
            0
Categories
- All Categories
- 439 Beta Program
- 2.8K Nebula
- 200 Nebula Ideas
- 126 Nebula Status and Incidents
- 6.3K Security
- 498 USG FLEX H Series
- 323 Security Ideas
- 1.6K Switch
- 83 Switch Ideas
- 1.3K Wireless
- 49 Wireless Ideas
- 6.8K Consumer Product
- 286 Service & License
- 457 News and Release
- 89 Security Advisories
- 31 Education Center
- 10 [Campaign] Zyxel Network Detective
- 4.3K FAQ
- 34 Documents
- 34 Nebula Monthly Express
- 85 About Community
- 96 Security Highlight


 Guru Member
  Guru Member 
          
          
          
         

 
                     
                     
                     
                    